PgDesigner

Visual ERD Diagram Editor

Design your entire PostgreSQL schema visually — drag tables, trace foreign keys, and auto-arrange layouts for 120+ tables without breaking a sweat.

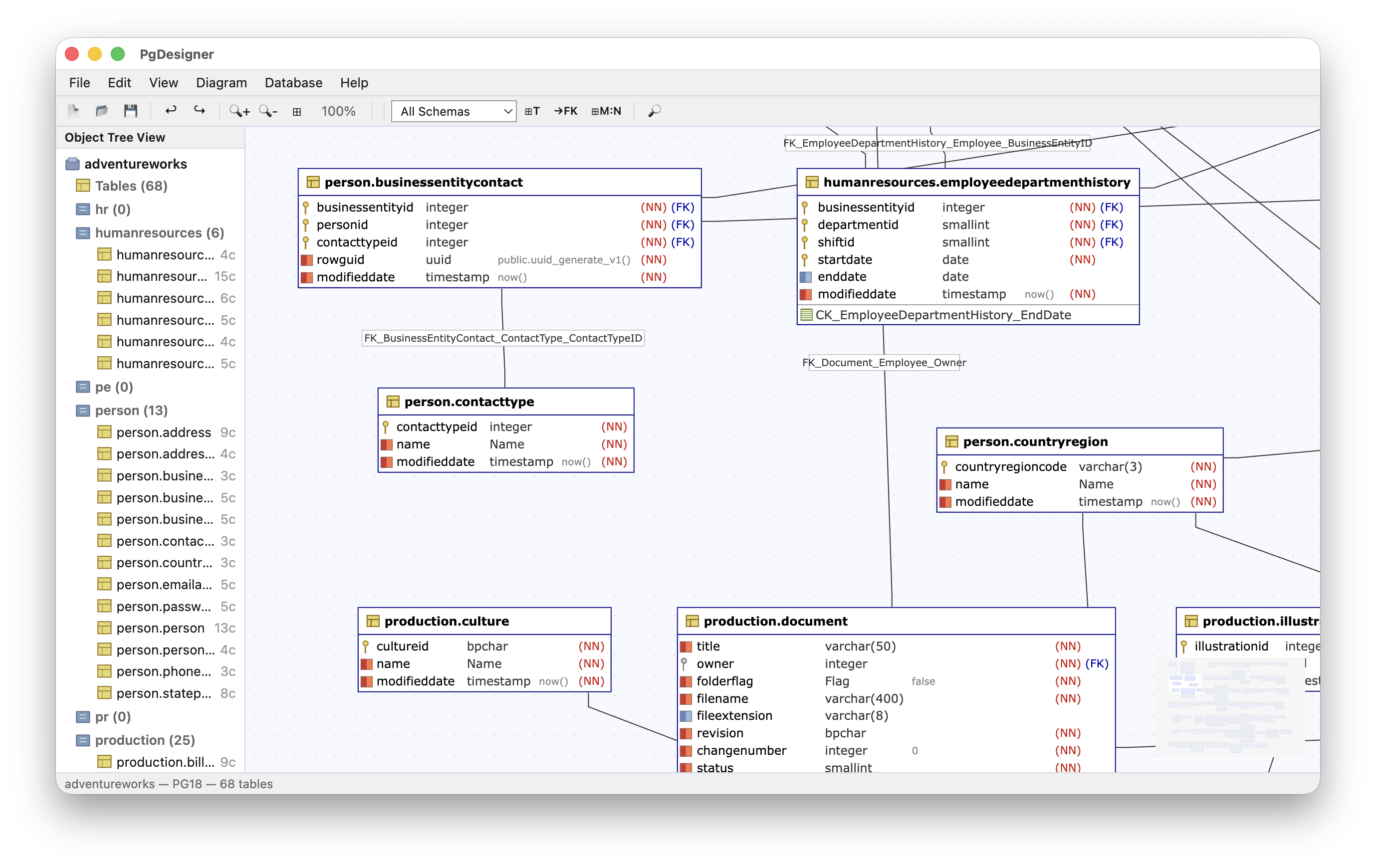
PgDesigner ERD canvas showing the AdventureWorks database with 68 tables and foreign key relationships in light theme

Why another ERD tool?

Most database diagramming tools are either generic (DrawDB, dbdiagram.io) or stuck in the desktop era (pgModeler, MicroOLAP). PgDesigner is built exclusively for PostgreSQL and runs in the browser — with the depth of a desktop app and the speed of a modern web UI.

Interactive canvas that keeps up with you

Every table, column, index, and foreign key is visible and editable directly on the diagram. No switching between tabs or dialogs — the canvas is the editor.

Drag & Drop

Move tables freely. Pan with middle-click or trackpad. Zoom with scroll wheel or shortcuts.

Auto-Layout

One click arranges all tables — no overlaps, FK relationships respected. Works on 120+ tables.

Minimap

Navigate large schemas without losing context. The minimap shows your viewport position in real time.

FK Edge Routing

Foreign keys render as directed edges with smart path routing. Click any edge to see the full FK definition.

See every detail at a glance

Each table node shows column names with types (bigint, text, timestamptz), inline PK / FK / UNIQUE badges, nullable markers, and a column count in the header. Click any table to open the Table Editor with full column details, constraints, indexes, foreign keys, DDL preview, and lint results.

PgDesigner Table Editor showing production.document columns, types, and properties in light theme

Handles real production schemas

PgDesigner is tested on 6 real-world databases. The largest has 120+ tables and 150+ foreign keys — canvas stays smooth.

DatabaseTablesFKPerformance
Chinook1111Instant
Northwind1413Instant
Pagila1512Instant
Airlines86Instant
AdventureWorks6869Smooth
Synthetic120+150+Smooth

All 6 databases are included as sample projects in the download — open one and start exploring.

Find anything in seconds

The Object Tree gives you a hierarchical view: schemas → tables → columns, indexes, and foreign keys. Need to jump somewhere fast? Ctrl+F opens Go To — type any table, column, or index name and you're there. Click a table to open the Table Editor. Double-click a name to rename inline.

Create without writing SQL

Build your schema directly on the canvas. Click to place a table (auto-generates PK). Click two tables to create a foreign key — the FK column and constraint appear automatically. Need a many-to-many? Click table A, then B — PgDesigner creates the junction table with composite PK and both FKs.

Keyboard Shortcuts

CtrlN
New project
CtrlO
Open file
CtrlS
Save
CtrlShiftS
Save as
CtrlW
Close project
CtrlF
Go To (search)
CtrlG
Generate DDL
CtrlD
Diff schemas
CtrlL
Lint schema
Ctrl=/-
Zoom in / out
Ctrl0
Reset zoom
CtrlShiftD
Toggle dark / light

Canvas Hotkeys

T
Create Table
F
Create FK
M
Create M:N

Press ? to open the full keyboard reference.